manmachine.me is a Fediverse instance that uses the ActivityPub protocol. In other words, users at this host can communicate with people that use software like Mastodon, Pleroma, Friendica, etc. all around the world.

This server runs the snac software and there is no automatic sign-up process.

Site description
sound effects record number 32
Admin account
@max@manmachine.me

Search results for tag #marchintosh

Mac84 🍏 boosted

[?]Jeff Geerling » 🌐
@geerlingguy@mastodon.social

I built my own dial-up ISP, then connected to it over WiFi, using Apple's first AirPort base station, from the original iBook G3.

A belated video, getting online like it's 1999: youtube.com/watch?v=GbIoEZZwcgw

    [?]DosFox » 🌐
    @DosFox@tech.lgbt

    With coming to a close, I'm happy to report that the OSHintosh has now been released on github!

    github.com/DosFox1/OSHintosh

      [?]dan 💾 » 🌐
      @billgoats@bitbang.social

      A happy to all, and to all a good night

      The night sky with a bright moon and a fair bit of cloud

      Alt...The night sky with a bright moon and a fair bit of cloud

        [?]dan 💾 » 🌐
        @billgoats@bitbang.social

        I can pretend my kitchen table won’t still look like this now that is over, but we all know that’s a lie.

        Old computers and peripherals piled on each other

        Alt...Old computers and peripherals piled on each other

          [?]Human Brain Enthusiast » 🌐
          @thomasfuchs@hachyderm.io

          One final post

          Apple Tutorial on how to use the web, ca. 2002

          Alt...Apple Tutorial on how to use the web, ca. 2002

            [?]Human Brain Enthusiast » 🌐
            @thomasfuchs@hachyderm.io

            The laptop equivalent would be the Titanium PowerBook G4, these tend to be pricey in good condition though and have some design flaws (flakey paint, failing display hinges).

              [?]Human Brain Enthusiast » 🌐
              @thomasfuchs@hachyderm.io

              RE: hachyderm.io/@thomasfuchs/1163

              I can really recommend these if you want a Mac OS 9 & early OS X machine (research exact models first, some don’t boot Mac OS 9).

              They obviously look amazing, it’s relatively easy to get a SSD installed and you can even get them on Wi-Fi and e.g. access a modern NAS.

              Also pretty compact and easy to move around (no power brick).

              Protip: with the special speakers for them they sound fantastic, and make a great CD player; and it plays OG Marathon really well…

              [?]Human Brain Enthusiast » 🌐
              @thomasfuchs@hachyderm.io

              A iMac G4 running the iTunes visualizer on Mac OS 9, black and white photo

              Alt...A iMac G4 running the iTunes visualizer on Mac OS 9, black and white photo

                  [?]Human Brain Enthusiast » 🌐
                  @thomasfuchs@hachyderm.io

                  A iMac G4 running the iTunes visualizer on Mac OS 9, black and white photo

                  Alt...A iMac G4 running the iTunes visualizer on Mac OS 9, black and white photo

                    [?]carbide » 🌐
                    @carbide@bitbang.social

                    Coming in just under the wire for is the successful recap of my Mac IIci! It was my first time doing surface mount work and it went pretty well. I credit the numerous times I’ve watched @mac84tv and @thisdoesnotcomp demonstrate it on YouTube for not making any major mistakes. Two issues remain - the internal speaker doesn’t work, and the screen output doesn’t always work on first boot. Any tips would be appreciated!

                    Mac IIci logic board after capacitor removal and cleaning

                    Alt...Mac IIci logic board after capacitor removal and cleaning

                    Mac IIci powered up.

                    Alt...Mac IIci powered up.

                    Mac IIci with repaired logic board and no drives.

                    Alt...Mac IIci with repaired logic board and no drives.

                    Cleaned and recapped Mac IIci power supply.

                    Alt...Cleaned and recapped Mac IIci power supply.

                      [?]Blake Patterson » 🌐
                      @blakespot@oldbytes.space

                      A somewhat unusual "Macintosh" for this year's MARCHintosh offering...

                      Here is my Atari 520ST running Spectre, a Macintosh emulator (or translator, perhaps more accurately) which features actual Macintosh Plus ROMs (user must provide) and in 1989 (along with Magic Sac which preceded it in 1986) was "the only legal Macintosh clone." Gadgets by Small, who made the device, called it 20% faster than a Mac Plus, with a 30% larger screen size (640x400 on the ST monochrome display vs. 512x342 on the early Macs). 

                      The Atari 520STm shown here features an 8MHz MC68000, has been expanded to 4MB RAM (up from 512K), features an HxC2001 floppy emulator, an ACSI2STM hard disk emulator, and dual Atari RGB and monochrome monitors, switchable with a Monitor Master switchbox. The 12-inch SM124 monitor showing Pinball Construction Set for Mac is nearly identical to the early Mac monochrome displays in terms of clarity, the distinctive bluish P4-class phosphor, and its overall "presence." It is a very nice display running at a rock-solid 71Hz.

                      (A similar series of devices, beginning with the A-Max, was released by ReadySoft for the Commodore Amiga in 1989, though I found the ST options more appealing, in large part due to the superb high-res, non-interlaced monochrome display the ST supported.)

                      Atari 520ST with dual monitors running Pinball Construction Set for the Macintosh by way of the Spectre Mac emulator package

                      Alt...Atari 520ST with dual monitors running Pinball Construction Set for the Macintosh by way of the Spectre Mac emulator package

                      Close up of the Atari SM124 monochrome, 640x400 71Hz display running Pinball Construction Set for the Macintosh, under emulation

                      Alt...Close up of the Atari SM124 monochrome, 640x400 71Hz display running Pinball Construction Set for the Macintosh, under emulation

                        [?]LikesOldMacs » 🌐
                        @likesoldmacs@bitbang.social

                        A fun surprise from @csilverman 😁 what fun and thank you!!

                        We got to experience this unusual Mac for a few hours before (predictably) the barrel jack gave up on this 5300-based machine. HD imaging and some touch-up work on the docket! 🤞

                        A tablet looking device with a touchscreen, in 90s powerbook black, booting classic Mac os.

                        Alt...A tablet looking device with a touchscreen, in 90s powerbook black, booting classic Mac os.

                          [?]dan 💾 » 🌐
                          @billgoats@bitbang.social

                          What do you think this icon is for?

                          A disk that’s being erased. The icon is a not a typical disk. What do you think it is for?

                          Alt...A disk that’s being erased. The icon is a not a typical disk. What do you think it is for?

                            [?]Karl Baron » 🌐
                            @kalleboo@bitbang.social

                            1986 HIG went wild

                            A diagram labeled “Sample Dialog with Color Dialog Items (see page V-282)” showing a classic MacOS print dialog with wild colors and fonts for all the different items

                            Alt...A diagram labeled “Sample Dialog with Color Dialog Items (see page V-282)” showing a classic MacOS print dialog with wild colors and fonts for all the different items

                              [?]Human Brain Enthusiast » 🌐
                              @thomasfuchs@hachyderm.io

                              This is such a nedry hobby!

                              Selfie with a EEP! mask next to a Macintosh Quadra 700

                              Alt...Selfie with a EEP! mask next to a Macintosh Quadra 700

                                [?]Games That I Missed [He/Him] » 🌐
                                @GamesMissed@mastodon.social

                                I'm running late, but I am enjoying reading all of this stuff. It's making me feel that I should poke my own PowerMac with a stick, too.

                                I have a Graphite PowerMac with dual 450 MHz G4s and a clean install of OS 10.4.6. I am also nearly entirely unfamiliar with this era of Macs. Is there a safe and reasonable way to get applications on here over the Internet anymore? Or am I stuck with ferrying software over at USB 1.1 speeds?

                                  [?]Tom Schmidt #DEI 🥄🇺🇸:v26: » 🌐
                                  @tomdar2@mas.to

                                  The iPadOS 27 Developer Preview is out.

                                    [?]Jeff Geerling » 🌐
                                    @geerlingguy@mastodon.social

                                    What's the best laptop Apple ever made? For me, the 11" Air. Let me know, then also hear what @ActionRetro, @thisdoesnotcomp, @mrmacintosh, Computer Clan, @mac84tv, and @branchus had to say this ! youtube.com/watch?v=JpPIrmZB828

                                    iBook G3

                                    Alt...iBook G3

                                    iBook G3 and mac laptops

                                    Alt...iBook G3 and mac laptops

                                    PowerBook 3400c and other Mac Laptops

                                    Alt...PowerBook 3400c and other Mac Laptops

                                      [?]Jeff Geerling » 🌐
                                      @geerlingguy@mastodon.social

                                      Big, bigger... smallest? Working on another project. Coming Friday :)

                                        0 ★ 0 ↺

                                        [?]ManMachine » 🌐
                                        @max@manmachine.me

                                        my little (it's only a model)

                                        the famous chinese Maclock standing on a shelf near a huge pentode

                                        Alt...the famous chinese Maclock standing on a shelf near a huge pentode

                                          [?]Karl Baron » 🌐
                                          @kalleboo@bitbang.social

                                          Announcing my third 2026 project - the MARCHintosh canvas.

                                          If you're familiar with Reddit's /r/place, pxls space, or Wplace, you’ll know what this is - a shared canvas anyone can place pixels onto in real-time!

                                          Only this time, it's over the venerable AppleTalk protocol, with the public server accessible to anyone on :)

                                          Feel free to drop by and leave your mark - available in the usual places (landisk, Blackbird) on BaroNet

                                          A screenshot of Macintosh System 7 showing a window called “Canvas” that is mostly black except for a doodle of a Mac in the corner with the text “kalleboo wuz here”. There is a second window called FatBits with big chunky pixels in it.

                                          Alt...A screenshot of Macintosh System 7 showing a window called “Canvas” that is mostly black except for a doodle of a Mac in the corner with the text “kalleboo wuz here”. There is a second window called FatBits with big chunky pixels in it.

                                            [?]LikesOldMacs » 🌐
                                            @likesoldmacs@bitbang.social

                                            A person getting out of a car, holding an Imagewriter II hanging down and gripped by its corner in their right hand, and looking down smiling at their phone in their right hand.

                                            Alt...A person getting out of a car, holding an Imagewriter II hanging down and gripped by its corner in their right hand, and looking down smiling at their phone in their right hand.

                                              [?]Mac84 🍏 » 🌐
                                              @mac84tv@bitbang.social

                                              Recently I needed to dust off DVD Studio Pro 4 to author a DVD of home movies for a family member. However, the modern Compressor 5 app's MPEG-2 video presets weren't playing ball... at least not without some tinkering.

                                              Here's how I got it to work! 📀🎉

                                              mac84.net/web/2026/03/15/using

                                                [?]Garth Beagle » 🌐
                                                @garthbeagle@bitbang.social

                                                [?]theirongiant » 🌐
                                                @theirongiant@hachyderm.io

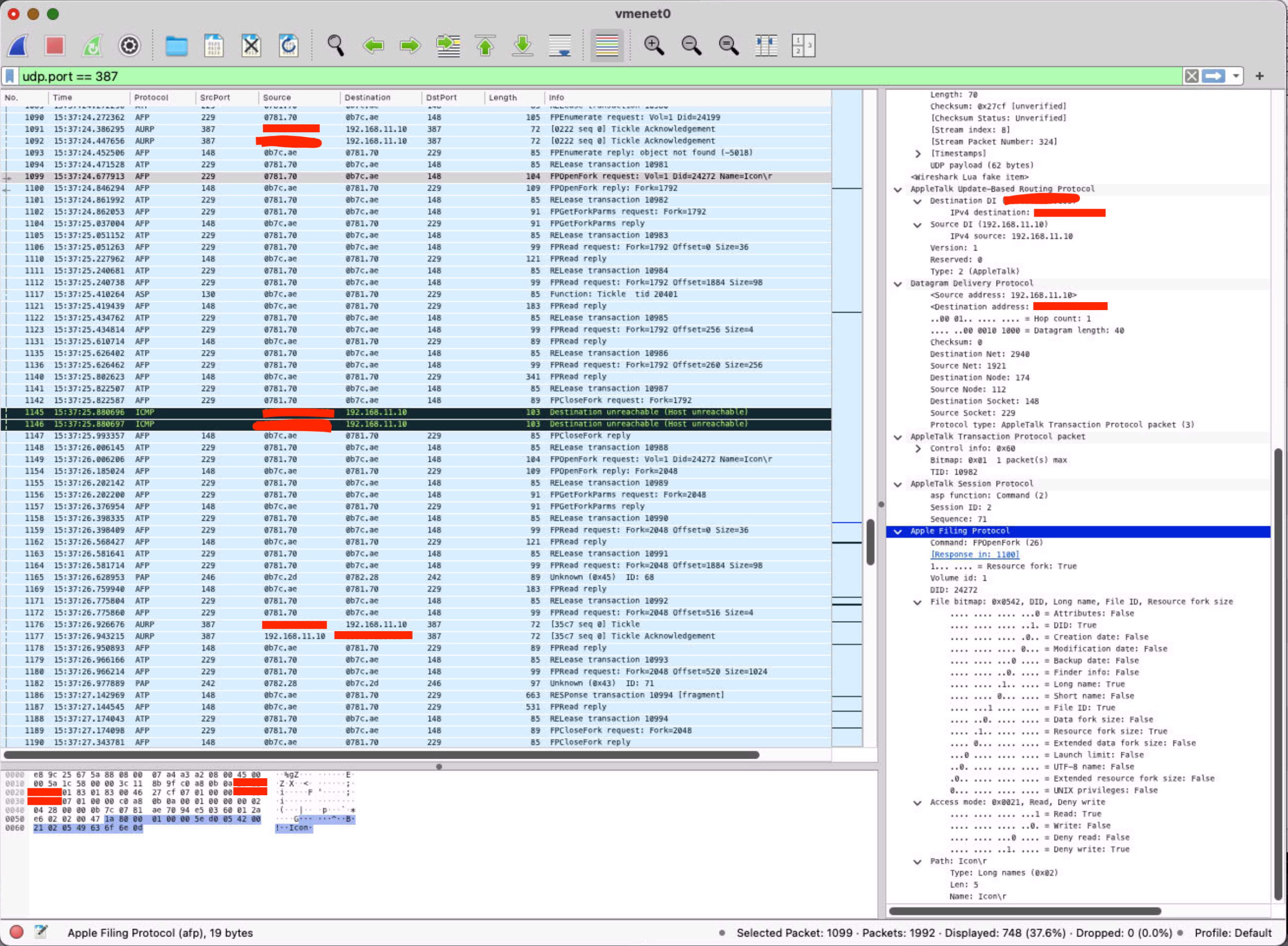
                                                Attention and nerds: I've found a way to perform deep packet inspection of AppleTalk traffic in Wireshark.

                                                Someone on the Wireshark discord pointed me to a custom LUA — a packet dissector plugin — that was written for the AURP protocol. It was posted on some obscure GitHub repository 2 years ago. I have no idea how much work this took, but @bytex64@awesome.garden @bytex64@spacerslike.us, if you're watching this, THANK YOU!

                                                I'd already set up Apple Internet Router on a virtual Mac. For QEMU, the interface to watch will probably be vmenet0. Start capturing, then filter Wireshark's output to "udp.port == 387".

                                                Now you'll be able to see AppleTalk traffic, AFP commands, routing updates, and so much more. It shows the AT network number and node when exchanging packets with devices inside the AppleTalk network.

                                                Here's a screenshot from Wireshark while browsing a remote folder and transferring a file.

                                                To get the AURP Lua plugin, go here: github.com/bytex64/aurp-dissec

                                                And to install the plugin in your Wireshark plugins folder, follow these directions: wireshark.org/docs/wsug_html_c

                                                If you're curious or bored, Bytex64 has a very peculiar and amusing website: bytex64.net

                                                Reminder: AppleTalk is extremely old and has NO SECURITY and NO ENCRYPTION baked into the protocol, except for the most rudimentary cryptography on passwords when connecting to file shares. Do not use it for anything sensitive!

                                                A screenshot of Wireshark showing a segment of a packet capture.  There is far too much text here to put in the alt.

                                                Alt...A screenshot of Wireshark showing a segment of a packet capture. There is far too much text here to put in the alt.

                                                  [?]dan 💾 » 🌐
                                                  @billgoats@bitbang.social

                                                  One of my favourite ultra-portable Mac laptops is the Dell Inspiron Mini 10v. It’s cute and it’s tiny and even now it says 4.5 hours of battery time. The screen is a bit short so some things don’t quite fit, but it’s an excellent Snow Leopard machine!

                                                  The back of a Dell netbook with an Apple sticker over the dell logo

                                                  Alt...The back of a Dell netbook with an Apple sticker over the dell logo

                                                  An opened dell netbook with a faint Mac window showing on the screen

                                                  Alt...An opened dell netbook with a faint Mac window showing on the screen

                                                  Mac System Profiler showing the model identifier as Inspiron 1011

                                                  Alt...Mac System Profiler showing the model identifier as Inspiron 1011

                                                    [?]Mac84 🍏 » 🌐
                                                    @mac84tv@bitbang.social

                                                    tinkering action, action, action!! 🍏

                                                    Let's crack open this Macintosh SE and a LaserWriter Pro 630!

                                                    Live in 15 min:
                                                    youtube.com/watch?v=4Empd9ywrc

                                                      [?]Mac84 🍏 » 🌐
                                                      @mac84tv@bitbang.social

                                                      Happy ? 😩☣️ 🖨️

                                                      An Apple LaserWriter 320 that is very, very sad. With toner spilling all over.

                                                      Alt...An Apple LaserWriter 320 that is very, very sad. With toner spilling all over.

                                                      The LaserWriter with a very yucky printed page, full of ink.

                                                      Alt...The LaserWriter with a very yucky printed page, full of ink.

                                                        [?]theirongiant » 🌐
                                                        @theirongiant@hachyderm.io

                                                        I got a couple more print jobs tonight via :

                                                        The first one is a smiling compact Mac that looks like Buc'ee, the Texas gas station mascot. Who sent this? It's brilliant!

                                                        The other print job hit the nostalgia button: I instinctively sang the TMNT cartoon's theme song with these alternate, thematically appropriate lyrics.

                                                        Please keep the print jobs coming, fellow participants! My printer is on 24/7, and quiet enough not to disturb the rest of the house. One of these days I'll get a color laserjet...

                                                        A compact Mac with a smiling face wearing a hunting cap like the Buc'ee's rodent from the famous Texas gas stations.

                                                        Alt...A compact Mac with a smiling face wearing a hunting cap like the Buc'ee's rodent from the famous Texas gas stations.

                                                        A parody / homage to the Teenage Mutant Ninja Turtles logo from the 1980s cartoon.  The words "Global AppleTalk Internet" are in the masthead, while "ROUTERS" is spelled out in large capital letters, forming an upward arc, and printed in a font resembling the green turtle shells.

                                                        Alt...A parody / homage to the Teenage Mutant Ninja Turtles logo from the 1980s cartoon. The words "Global AppleTalk Internet" are in the masthead, while "ROUTERS" is spelled out in large capital letters, forming an upward arc, and printed in a font resembling the green turtle shells.

                                                          [?]Ron's Computer Videos🖥️📼 » 🌐
                                                          @RonsCompVids@bitbang.social

                                                          If someone would be kind enough to test my /2026/ folder and verify that it is writable I would great appreciate it!

                                                          Zone: RonsCompVids
                                                          Share: Uploads


                                                            [?]Ron's Computer Videos🖥️📼 » 🌐
                                                            @RonsCompVids@bitbang.social

                                                            If you’re not using AirConfig, you’re setting up your on hard mode.

                                                            Cool New Tools by Kalleboo for !
                                                            youtu.be/mxu7MPRyuhk

                                                              [?]Mac84 🍏 » 🌐
                                                              @mac84tv@bitbang.social

                                                              Only best friends let friends test 30+ year old printers! 🖨️

                                                              Here’s a fun video
                                                              @RonsCompVids and I did a while back. Repost it for good luck with your printers! 😅

                                                              💥 youtube.com/watch?v=18QfVoBdD9

                                                                [?]Mac84 🍏 » 🌐
                                                                @mac84tv@bitbang.social

                                                                The PicoIDE is a new open source CD/DVD & HD emulator for vintage IDE/ATA computers. Let's see how it works in some Macs! 🍎 (...and PCs too)

                                                                Video: youtu.be/e00F8KIFc6A

                                                                  VWestlife boosted

                                                                  [?]dan 💾 » 🌐
                                                                  @billgoats@bitbang.social

                                                                  Remember: when you print to Imogen in my zone, you’re not just printing to any ol’ paper… you’re printing to continuous feed carbon copy payslip paper 💁

                                                                  An ImageWriter printer with a load of payslip paper coming out of it

                                                                  Alt...An ImageWriter printer with a load of payslip paper coming out of it

                                                                    [?]PierreNick :apple_old_logo: 💾 » 🌐
                                                                    @pierrenick@hachyderm.io

                                                                    It's after all.

                                                                    Drake "Hotline Bling" meme. The top (with Drake looking disgusted) shows the new Apple MacBook Neo. The bottom (with Drake approving) shows an Apple PowerBook Duo.

                                                                    Alt...Drake "Hotline Bling" meme. The top (with Drake looking disgusted) shows the new Apple MacBook Neo. The bottom (with Drake approving) shows an Apple PowerBook Duo.

                                                                      [?]Sinclair-Speccy » 🌐
                                                                      @SinclairSpeccy@oldbytes.space

                                                                      Lotta stuff popping up in my feed yay

                                                                        [?]Karl Baron » 🌐
                                                                        @kalleboo@bitbang.social

                                                                        What the heck does "No release received" mean? I was doing local testing on my G4 and it was failing with this error. Then I looked over to the G3 running the live chat server and it's showing the same error.

                                                                        Error Type: OSErr
AppleTalk ATP
Decimal
-1101
MacOS Errors
Find Results
noRelErr
Hex
FBB3
No release received
Find

                                                                        Alt...Error Type: OSErr AppleTalk ATP Decimal -1101 MacOS Errors Find Results noRelErr Hex FBB3 No release received Find

                                                                          Mac84 🍏 boosted

                                                                          [?]Gary :party_porg: » 🌐
                                                                          @WiteWulf@cyberplace.social

                                                                          My hardware build is complete, just in time for ! It was surprising just how much of a challenge squeezing all the hardware and cabling into the case was in the end. The underlying Linux OS is Bluetooth paired with a spare, modern, Magic Mouse and Keyboard.

                                                                          Now to get some interesting software on it, and try to get it on

                                                                          A Tiny Macintosh computer on a wooden table, with an Apple Magic Mouse and Keyboard. The Mac is running System 7.5.5

                                                                          Alt...A Tiny Macintosh computer on a wooden table, with an Apple Magic Mouse and Keyboard. The Mac is running System 7.5.5

                                                                          A close-up of the same Tiny Mac. There is an SD card inserted where the floppy drive would be on a real Macintosh.

                                                                          Alt...A close-up of the same Tiny Mac. There is an SD card inserted where the floppy drive would be on a real Macintosh.

                                                                          A rear-view of the Tiny Mac, showing the USB-C power connecting where the original IEC C13 plug would have gone on a full-size Mac

                                                                          Alt...A rear-view of the Tiny Mac, showing the USB-C power connecting where the original IEC C13 plug would have gone on a full-size Mac

                                                                            [?]Chris Silverman 🌻 [he/html] » 🌐
                                                                            @csilverman@mastodon.social

                                                                            Happy to those who celebrate.

                                                                            folklore.org/Mister_Macintosh.

                                                                            A simple line drawing of a person with a large body and a small head. The person is wearing a hat with a brim. Their head is the blue Mac OS logo: the classic one that looks like a smiling face logo divided into two blue halves. They are carrying a suitcase with an icon of a small compact Mac on it. On the front of their shirt is a minimalist, colorful painting of a compact Mac. For the most part, though, the composition is a canvas-colored tan. This, as some might recognize, is Mr Macintosh, a drawing initially commissioned by Steve Jobs from the Belgian artist Jean-Michel Folon. He wasn't carrying a System suitcase in the original version, though. The painting is signed "Chris Silverman".

                                                                            Alt...A simple line drawing of a person with a large body and a small head. The person is wearing a hat with a brim. Their head is the blue Mac OS logo: the classic one that looks like a smiling face logo divided into two blue halves. They are carrying a suitcase with an icon of a small compact Mac on it. On the front of their shirt is a minimalist, colorful painting of a compact Mac. For the most part, though, the composition is a canvas-colored tan. This, as some might recognize, is Mr Macintosh, a drawing initially commissioned by Steve Jobs from the Belgian artist Jean-Michel Folon. He wasn't carrying a System suitcase in the original version, though. The painting is signed "Chris Silverman".

                                                                              Mac84 🍏 boosted

                                                                              [?]Ron's Computer Videos🖥️📼 » 🌐
                                                                              @RonsCompVids@bitbang.social

                                                                              Many thanks to @engineersneedart.com for this entertaining discussion about the Macintosh classic Pararena!

                                                                              Let's Chat with John Calhoun (about Pararena) - Soft Dorothy Software & Apple Computer
                                                                              youtu.be/QpK6fYYr-6o

                                                                                Back to top - More...